第三节:虚拟调试¶
在教程中,使用Siemens虚拟PLC进行虚拟调试的示例。PLC程序已经提前编译好,由于本教程不涉及PLC相关知识讲解,仅展示如何使用。
重要:在PLC中设置的引脚信号与软件中设置的信号需保持一致,包括名称和信号地址(见下文中PLC信号图)资源建立教程中设置的资源名称以及建立信号需要进行修改,为节省时间,请使用Assembly_LineConnectTheDots.cendoc作为虚拟调试教程中使用的文档。
PLC程序下载:连接
打开cendoc文件后,切换到软件布局规划工作台,此时所有电气并未连接

在连接电气信号时,软件中会自动生成与资源名称相关的信号,并占用相应数量的信号口。如图中所示,左侧为PLC的输出信号,右侧为信号所对应的资源输入口。而资源连接的顺序与各信号口连接的顺序相关,图中所示R-30iB机器人控制器中1-4信号口为空,原因是在PLC和机器人控制器前,有其他的资源与机器人控制器进行了连接。而在预先编译的PLC程序中信号口、地址的对应关系已经确定,所以在本教程中资源的连接顺序需要和预设一致。

首先连接机器人与机器人控制器

之后,连接产线与PLC

之后,连接PLC与机器人控制器

最后,连接产线上的电气口与机器人控制器

此时,电气连接完成。如果需要修改资源的设置,需要在PLC中进行相同的设置,本教程中仅在下文中对PLC的操作与信号的对应关系进行讲解,不涉及其余知识。
打开TIA Portal软件(教程中使用V15版本),点击Open existing project页面中的Browse,选择教程附带的PLC程序

点击Project view(软件左下角或软件界面中心按钮功能相同),打开PLC程序内容。

打开左侧程序中PLC_1 → Program blocks → WORK_CELL,会显示如图所示的界面

此时切换至Fastsuite E2界面,在创建控制器工作台中选择PLC控制器,并点击右侧工具栏中第二个按钮,会显示软件中所使用的PLC的实例名称与虚拟调试所需接口,如图所示:

我们可以对实例名称进行定义,名称可以映射到之后的仿真中,但调试接口名称需要设置为PLCSimAdvanced,不可修改。
修改名称后,将Fastsuite切换至自动化调试工作台(或离线编程工作台,由于本节无需进行离线编程,仅进行调试即可)

点击下方开始模拟仿真按钮,此时工作台气缸会回到初始位置,证明连接成功

在自动化调试开始运行后,打开Siemens PLCSimadvanced软件(教程中所使用版本为V20 SP1),此时会显示Fastsuite中修改过的PLC实例名称,点击其上显示的第二个按钮,启动PLC仿真

等待一段时间后,PLC左侧信号灯会显示黄色,并显示其本地的IP地址

启动PLC之后,回到TIA Portal软件中,点击下载程序按钮(Download to device)

在弹出窗口中修改第三个选项为direct at slot ‘1 X1’,如图所示,并点击下方的搜索按钮

若PLC仿真正确启动,此时会搜索到上文中定义的PLC,选择该PLC并点击下载,将PLC程序导入至虚拟PLC中

在弹出窗口中依次选择 no,load,在程序下载完成后点击finish

程序下载完成后,启动PLC整体仿真。点击TIA中Monitoring按键(启动按键有多个,也可以在PLC Simadvanced软件中启动)

启动PLC后,左侧程序会显示绿灯,打开仿真PLCSim,此时发现PLC状态仍然是黄灯,点击PLCSim软件中的运行按钮(如图所示),开启仿真PLC的运行

成功运行后,所有检测器中显示灯转为绿色,TIA中显示的程序块也变为绿色色块

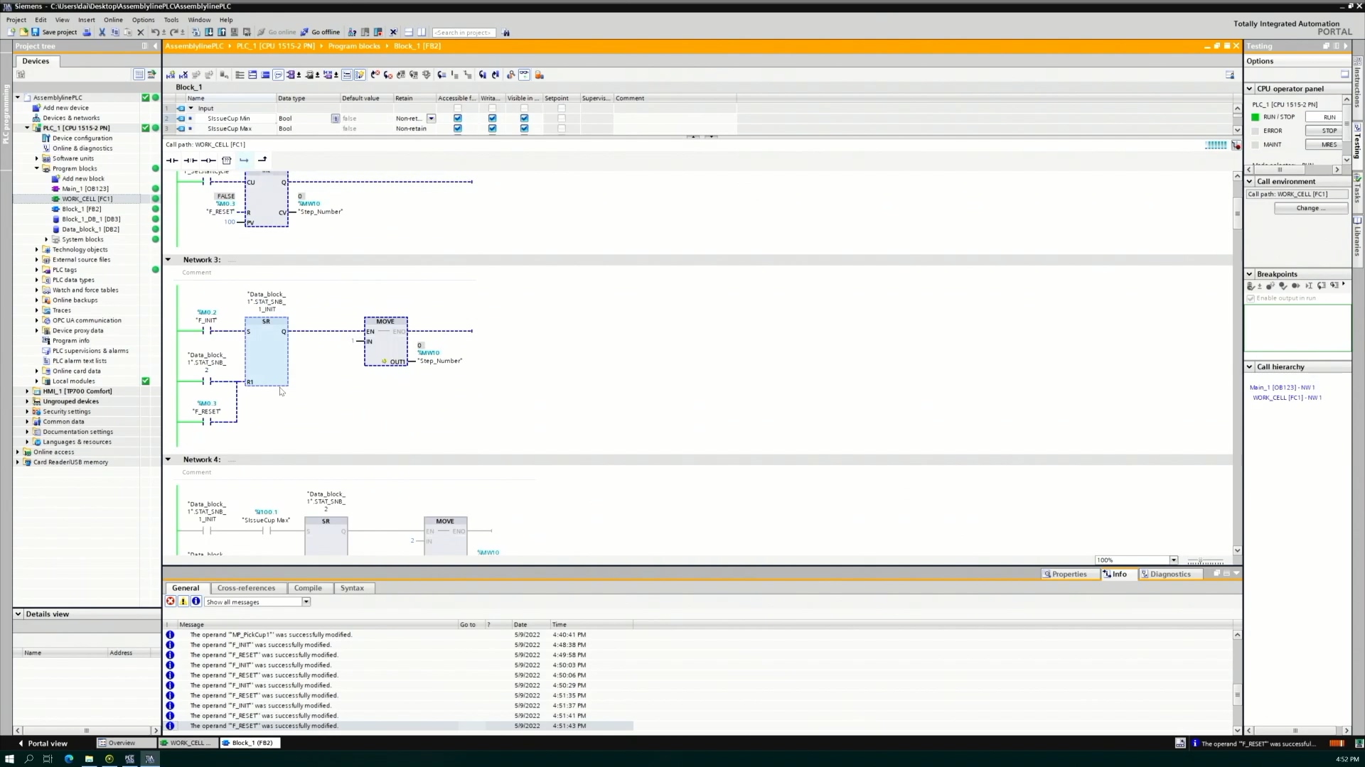
在程序运行中如果模拟停止,可以选择上述两个启动按钮中的随意一个,来运行PLC。程序运行正常后,双击程序块中Block_1(图中鼠标位置)

此时会列出PLC的程序,按序执行。在本节中需要用到的信号有两个,Network3中的Init信号作为初始信号和Reset重置信号。

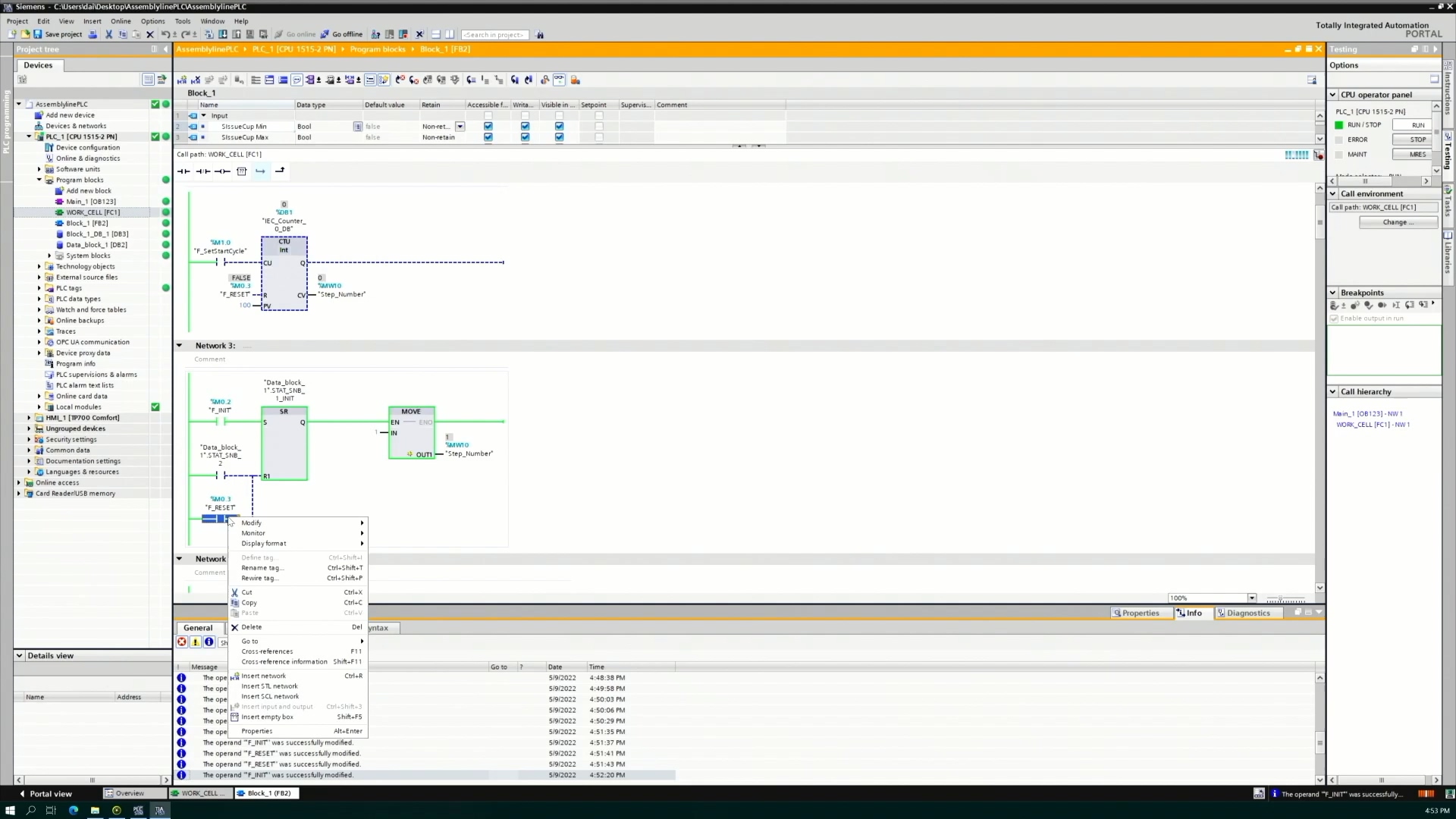
右键点击Init信号的图标,在跳出菜单中选择将其更改为1,之后立即切换至Fastsuite E2界面,会看到仿真已经开始运行

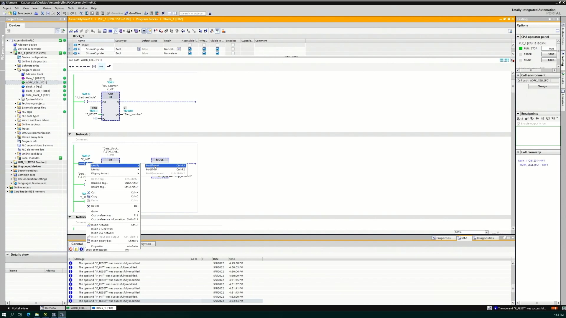
程序执行完成后,选择Reset信号,将其修改为1,此时会重置其他信号口信号,但Init信号仍然存在

将Init信号调整至0

最后将Reset信号置为1,PLC信号回到初始状态,重置Fastsuite中场景即可再一次开始仿真。
